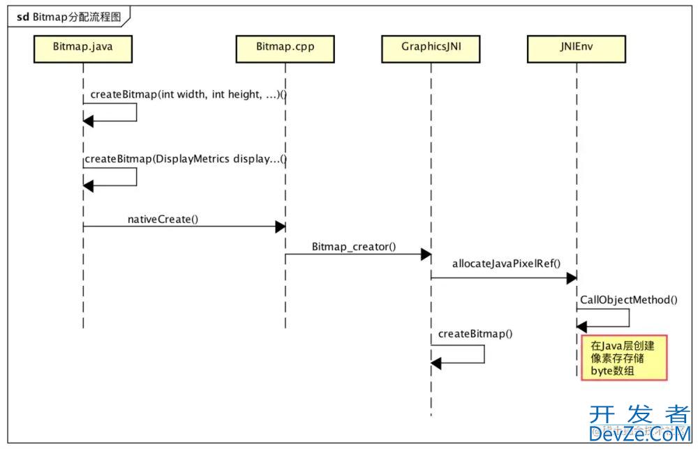
目录1.一些定义什么是内存泄露?什么是位图?2.原理分析2.1 原理分析一2.2 原理分析二3 编程中如何避免图片加载的OOM错误3.1 利用BitmapFactory.decodeStream加载InputStream图片字节流的方式显示图片3.2 利用Bitmap
Say I have a high score table structured like name score name score .... I need to do some file operations and manipulate certain areas of the file, and I thought the best way to do this would be t