 
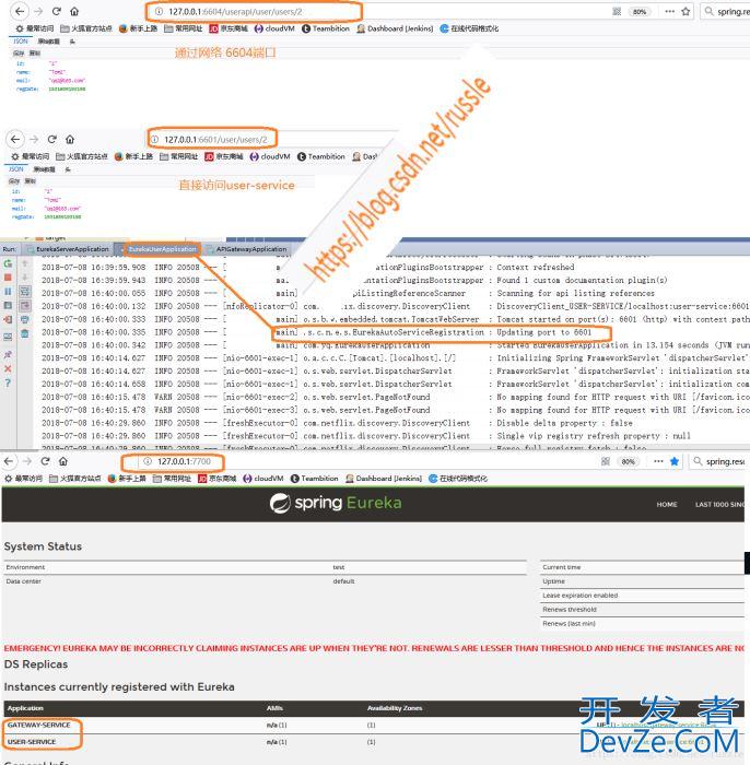
      目录开发者_C学习第一,pom文件第二,项目结构第三,项目代码和运行截图运行效果图参考文档:本文简要介绍如何使用Spring Cloud Gateway 作为API 网关(不是使用zuul作为网关),关于Spring Cloud Gateway和zuul的性
I\'m just starting to learn asp.net mvc and I\'m not sure what the right thing to do is. I have a user and a user has a collection of(0 or more) reminders. I have a controller for the user which gets